💿
FlySpeed SQL Query
FlySpeed SQL Query는 복잡한 데이터베이스 쿼리를 코딩 없이 시각적으로 작성할 수 있는 전문 SQL 쿼리 빌더 도구입니다.
바이러스
검사 완료
검사 완료
고속
다운로드
다운로드
누적
83
83
📦
파일 크기
17 MB
🔑
라이선스
크랙
⬇️
다운로드
82
📅
업데이트
2026-03-13
🏢
개발사
FlySpeed SQL Query
💻
운영체제
Windows
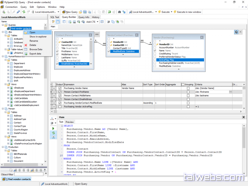
FlySpeed SQL Query는 데이터베이스 개발자와 관리자를 위한 강력한 쿼리 개발 환경을 제공합니다. 직관적인 드래그 앤 드롭 인터페이스를 통해 SQL 코드를 작성하지 않고도 정교한 데이터베이스 쿼리를 구성할 수 있습니다. 결과 데이터는 그리드를 통해 즉시 검색, 편집, 분석할 수 있으며, 다양한 형식으로 내보내고 보고서를 생성할 수 있습니다.
- 시각적 쿼리 빌더로 SQL 코드 수동 작성 제거
- 테이블과 필드를 선택하여 자동으로 쿼리 구성
- 맞춤형 구문 강조 표시와 코드 완성 기능
- 결과 데이터의 검색, 필터링, 정렬 기능
- 외래 키를 통한 테이블 조인 및 관계 설정
- 매개변수화된 쿼리 작성 및 실행 지원
- 쿼리 실행 이력 자동 저장
- Excel, CSV, XML, PDF 등 다양한 형식으로 내보내기
- 사용자 정의 보고서 템플릿 지원
- 원격 및 로컬 데이터베이스 서버 연결 지원
데이터베이스 작업이 필요한 개발팀, 데이터 분석가, 데이터베이스 관리자들이 효율적으로 데이터를 조회하고 관리할 때 유용합니다.
🖼️ 스크린샷

주요 기능
✦
드래그 앤 드롭 방식의 직관적 쿼리 빌더
✦
코드 작성 없는 시각적 SQL 쿼리 구성
✦
결과 데이터 그리드에서 실시간 검색 및 편집
✦
맞춤형 구문 강조 및 자동 완성 기능
✦
외래 키 기반 테이블 조인 설정
✦
매개변수화된 동적 쿼리 작성
✦
쿼리 및 설정 자동 저장 및 복구
✦
Excel, CSV, XML, PDF 다중 형식 내보내기
✦
사용자 정의 보고서 생성 및 인쇄
✦
원격 및 로컬 데이터베이스 서버 지원
최소 사양
운영체제
Windows 10 (64bit)
프로세서
Intel i3 / AMD Ryzen 3
메모리
4 GB RAM
저장공간
500 MB 여유 공간
권장 사양
운영체제
Windows 11 (64bit)
프로세서
Intel i5 / AMD Ryzen 5 이상
메모리
8 GB RAM 이상
저장공간
1 GB 이상
v3.7.7.6
2026-03-13
- 최신 빌드 반영
- 호환성 이슈 수정
- 성능 안정화 작업 적용
1
다운로드 버튼을 눌러 FlySpeed SQL Query 설치 파일을 받습니다.
2
압축 파일이 포함된 경우 지정된 경로에 모두 해제합니다.
3
Setup 또는 메인 설치 파일을 관리자 권한으로 실행합니다.
4
설치 옵션을 확인한 뒤 기본 경로 또는 원하는 경로를 선택합니다.
5
설치 완료 후 필요한 보조 파일이나 패치를 동일 경로에 반영합니다.
6
FlySpeed SQL Query을 실행해 버전과 정상 동작 여부를 확인합니다.
⚠️ 주의사항
- 설치 전 기존 FlySpeed SQL Query 버전이 실행 중이면 종료 후 진행하세요.
- 실시간 보호 프로그램이 설치 파일을 차단하면 예외 경로를 먼저 확인하세요.
- 업데이트 적용 전 중요 설정과 작업 파일은 별도로 백업해 두는 편이 안전합니다.