💿
xSQL Bundle Sql Server
xSQL Bundle Sql Server는 SQL Server 데이터베이스의 스키마 변경을 효율적으로 배포하고 성능을 종합적으로 관리하는 통합 솔루션입니다.
바이러스
검사 완료
검사 완료
고속
다운로드
다운로드
누적
6
6
📦
파일 크기
16 MB
🔑
라이선스
크랙
⬇️
다운로드
6
📅
업데이트
2026-03-13
🏢
개발사
xSQL Software
💻
운영체제
Windows 7/8/10
xSQL Bundle Sql Server는 엔터프라이즈 환경에서 SQL Server 데이터베이스 관리를 간소화하는 강력한 도구 모음입니다. 중앙 데이터베이스의 구조 변경사항을 여러 클라이언트 데이터베이스로 신속하게 전파할 수 있으며, 온프레미스 및 클라우드 환경 모두에서 원활하게 작동합니다.
- 다중 데이터베이스 간 스키마 비교 및 동기화
- 구조 변경사항의 자동화된 배포 및 실행
- 데이터베이스 연결 관리 및 제어
- SQL Server 작업 모니터링 및 성능 추적
- 변경사항 스크립트 자동 생성 및 실행
- 포괄적인 데이터베이스 문서화
대규모 데이터베이스 인프라를 운영하는 기업, 다중 지점의 데이터베이스 일관성을 유지해야 하는 조직, 개발 및 프로덕션 환경 간 스키마 동기화가 필요한 팀에 최적화되어 있습니다.
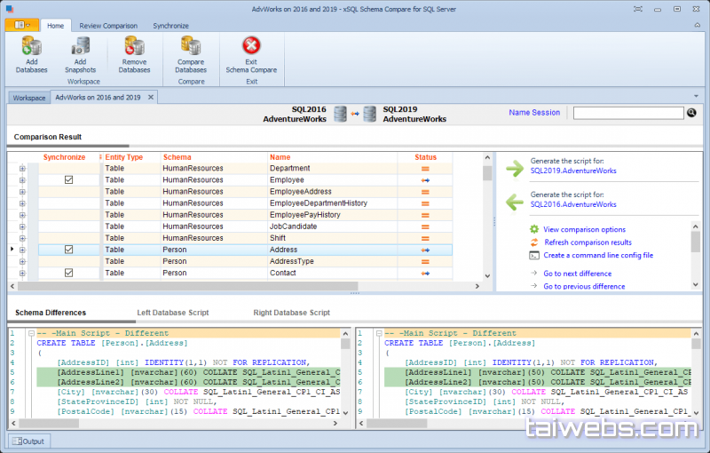
🖼️ 스크린샷

주요 기능
✦
여러 SQL Server 인스턴스 간 스키마 비교 및 차이점 분석
✦
중앙 데이터베이스에서 클라이언트 데이터베이스로 자동 동기화
✦
온프레미스 및 Azure 클라우드 환경 모두 지원
✦
데이터베이스 연결 제어 및 배포 전 접속 제한
✦
변경사항 배포 일정 관리 및 자동 스케줄링
✦
SQL Server 작업 및 쿼리 성능 실시간 모니터링
✦
변경사항에 대한 자동 스크립트 생성 및 검토
✦
데이터베이스 구조 및 메타데이터 자동 문서화
✦
롤백 기능을 포함한 안전한 배포 관리
✦
배포 이력 추적 및 감사 로그 기록
최소 사양
운영체제
Windows 7/8/10
프로세서
Intel i3 / AMD Ryzen 3
메모리
4 GB RAM
저장공간
여유 공간: 100MB이상.
권장 사양
운영체제
Windows 7/8/10
프로세서
Intel i5 / AMD Ryzen 5 이상
메모리
8 GB RAM 이상
저장공간
여유 공간: 100MB이상.
v11.1.0
2026-03-13
- 최신 빌드 반영
- 호환성 이슈 수정
- 성능 안정화 작업 적용
1
다운로드 버튼을 눌러 xSQL Bundle Sql Server 설치 파일을 받습니다.
2
압축 파일이 포함된 경우 지정된 경로에 모두 해제합니다.
3
Setup 또는 메인 설치 파일을 관리자 권한으로 실행합니다.
4
설치 옵션을 확인한 뒤 기본 경로 또는 원하는 경로를 선택합니다.
5
설치 완료 후 필요한 보조 파일이나 패치를 동일 경로에 반영합니다.
6
xSQL Bundle Sql Server을 실행해 버전과 정상 동작 여부를 확인합니다.
⚠️ 주의사항
- 설치 전 기존 xSQL Bundle Sql Server 버전이 실행 중이면 종료 후 진행하세요.
- 실시간 보호 프로그램이 설치 파일을 차단하면 예외 경로를 먼저 확인하세요.
- 업데이트 적용 전 중요 설정과 작업 파일은 별도로 백업해 두는 편이 안전합니다.